23 aplikasi jaringan syaraf tiruan. Jaringan saraf tiruan dapat terlatih secara dengan membedakan suara mesin dalam operasi normal false alarm dari yang di mana mesin hampir memiliki masalah.
Jual Produk Teknik Jaringan Syaraf Murah Dan Terlengkap Mei
Contoh aplikasi jaringan syaraf tiruan. Prosiding seminar nasianal teknik pertanian 2008 yogyakarta 18 19 november 2008 1 aplikasi jaringan syaraf tiruan untuk identifikasi aroma teh menggunakan electronic nose 1 joko nugroho 2 dwi muryani 2 sri rahayoe 2 nursigit bintoro 2 penelitian ini bertujuan untuk mengidentifikasi aroma teh hitam teh hijau dan teh. Jaringan syaraf tiruan dapat belajar dari pengalaman melakukan generalisasi atas contoh contoh yang diperolehnya dan mengabstraksi karakteristik esensial input bahkan untuk data yang tidak relevan. Algoritma untuk jst beroperasi secara langsung dengan angka sehingga data yang tidak numerik harus diubah menjadi data numerik. Sidik jari merupakan salah satu sarana pengidentifikasian seseorang karena setiap orang memiliki sidik jari yang unik. Setelah fase pembelajaran keahlian jaringan syaraf tiruan dapat digunakan sebagai mengingatkan. Pengenalan pola pattern recognition jaringan syaraf tiruan dapat dipakai untuk mengenali pola misal huruf angka suara atau tanda tangan yang sudah sedikit berubah.
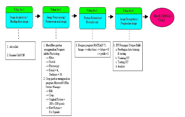
Contoh aplikasi jaringan syaraf tiruan. Salah satu aplikasi dari algoritma jaringan syaraf tiruan adalah untuk kasus prediksi. Posted by erwin gemayel 27 agustus 2015 27 agustus 2015 posted in tulisan bebas. Contoh aplikasi jst jaringan syaraf tiruan. Berikut ini merupakan contoh aplikasi pemrograman matlab untuk melakukan klasifikasi terhadap citra daun. Beberapa aplikasi jaringan syaraf tiruan adalah sebagai berikut.
Salah satu penerapan dari algoritma jaringan syaraf tiruan adalah untuk proses klasifikasi citra. Perbedaan otak manusia dan jaringan syaraf tiruan. Citra daun dikelompokkan ke dalam 4 kelas spesies yaitu bougainvillea sp geranium sp magnolia soulangeana dan pinus sp. Isi makalah terdiri dari. Berikut ini merupakan contoh aplikasi pemrograman matlab untuk memprediksi curah hujan menggunakan algoritma jaringan syaraf tiruan propagasi balik backpropagation neural network. Jaringan saraf tiruan dapat digunakan sebagai mengurangi biaya dapat memberikan keahlian tambahan sebagai perencanaan perawatan mesin.
Pada contoh ini digunakan 40 citra daun yang terdiri dari 10.















